WinCash
LE logiciel de gestion des Boulangers & Pâtissiers |
|

Accueil
Historique
|
Logiciel de gestion de Boulangeries Pâtisseries chocolaterie confiserie
Conçu avec des Boulangers Pâtissiers, pour les Boulangers
Pâtissiers
WinCash est à votre écoute depuis 1996
Le logiciel de gestion WinCash pour le Boulanger Pâtissier est la solution logicielle de gestion commerciale idéale pour la gestion de Boulangeries & Pâtisseries qui vous fera gagner du temps et de l'argent!
Avec WinCash, conservez votre caisse enregistreuse
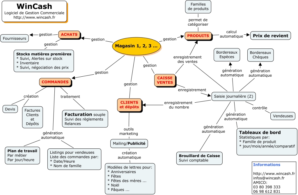
3 Modules :
En phase de validation par nos clients Boulangers & Pâtissiers testeur :
Permet
de :
- Simplifier
votre gestion.
- Faciliter vos tâches administratives.
- Gagner
du temps et devenir plus performant.
Important : Bien que majoritairement installé sur un ordinateur seul afin d'y effectuer la gestion, WinCash fonctionne également en multipostes (réseau).
Cette possibilité permet une saisie directe des commandes depuis le magasin suivie d'une gestion "Back office" sur un second ordinateur.
Contact
|
Liens directs :
WinCash : le meilleur logiciel pour le boulanger-patissier!
Présentation du logiciel de gestion WinCash à votre boulangerie / domicile.
Logiciel de gestion de la caisse de la boulangerie.
Gestion de la caisse du magasin (gestion de plusieurs magasins possible).
Suivi des ventes, tableaux de bords, comparatifs, graphiques...
Suivi des marges, des ventes par activité principale (par familles : boulangerie, patisserie, viennoiserie, pains spéciaux, chocolat,...)
Suivi des ventes annexes (journaux, gaz,...)
Controle des erreurs de caisse (erreurs de rendu de monnaie, vol des vendeurs,...)
Suivi journaliers du passage des clients (comparatifs par périodes pâques, noël,...)
Bordereaux de remises en banque automatiques (rouleaux de monnaie, chèques,...)
Tournées
...
Logiciel de gestion des commandes et factures.
Prise de commandes, impression de devis/proformas, facturation et suivi (lettres de relance) - factures automatiques
Impression de bons de livraison
Récapitulatifs de commandes (pour les vendeurs les jours pointe: noël, jour de l'an,...)
Marketing clients (anniversaires, fêtes,...)
Prospection puissante et efficace (bons de réduction, cartes de fidélités...)
...
Logiciel de gestion des achats fournisseurs. Gestion des stocks et inventaire.
Enregistrement des achats fournisseurs (minoteries, matières premières, emballages,...)
Comparatif des prix d'achats entre les fournisseurs
Suivi automatique des stocks (seuils de quantité, alertes,...)
Inventaire automatique
...
Logiciel de calcul du prix de revient. (couts des achats/vente recettes)
Calculer le prix de revient de vos recettes
Argumentaires de vente pour les vendeuses
Mise en avant de vos produits. Valorisation de votre artisanat
...
Le guide du programme pour boulangers.
"WinCash est un logiciel simple et efficace!"
WinCash: Logiciel de caisse. Gestion de votre magasin (multi points de vente).
Copyright creation site internet besancon - 2000-2008
|
|